学院动态
news-

科研成果丨必赢官网科研团队在旅游需求混频大数据建模与预测领域取得新进展
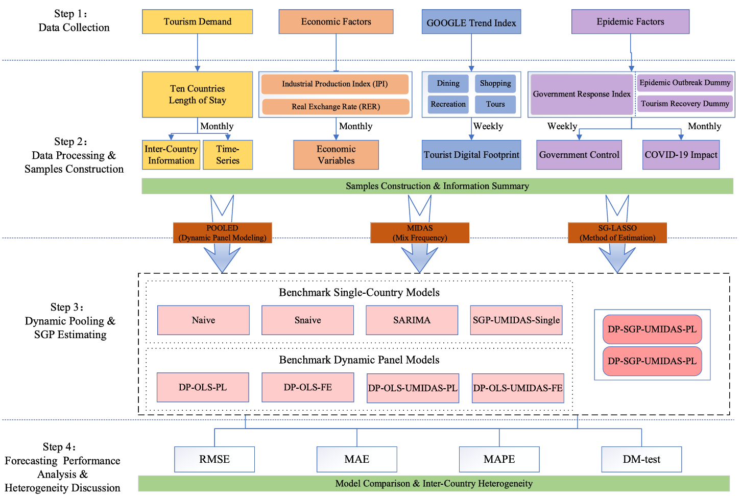
近日,必赢官网胡明明团队在旅游需求大数据混频预测领域取得新进展,构建了一个基于混合频率动态面板模型的旅游需求预测框架。相关成果以”Forecast by mixed-frequency dynamic panel model”为题,在旅游管理国际三大顶刊之一的《Annals of Tourism Research》上发表。 -

科研成果丨必赢官网科研团队在基于模式识别的旅游需求预测研究领域取得新进展
近日,必赢官网胡明明团队在基于复合模式识别的旅游需求预测领域取得新进展,研究成果以“Tourism demand forecasting using compound pattern recognition”为题,在旅游管理国际三大顶刊之一的《Tourism Management》上发表。论文的第一作者为565net必赢客户端副教授胡明明,经济学院硕士研究生梁文莉在胡明明副教授指导下参与研究并共同发表论文,565net必赢客户端为论文的第一单位。 -

深化产学研融合,共探AI赋能新机遇丨565net必赢客户端校友赴润建股份有限公司参访交流
3月9日,565net必赢客户端组织校友代表40余人赴润建股份有限公司(以下简称“润建股份”)五象云谷智算中心,围绕“智算驱动未来:生成式AI赋能千行百业创新”开展校企交流,推动产学研深度融合。























